Dynamic Partial Reconfiguration
- Yuhui Li
- May 22, 2023
- 1 min read
Partial reconfiguration allows you to reconfigure part of the FPGA while other sections continue running. This capability is required in systems where uptime is critical, because it allows you to make updates or adjust functionality without disrupting services.
In addition to lowering power and cost, partial reconfiguration also increases the effective logic density by removing the necessity to place in the FPGA those functions that do not operate simultaneously. Instead, these functions can be stored in external memory and loaded as needed. This reduces the size of the required FPGA by allowing multiple applications on a single FPGA, saving board space and reducing power.

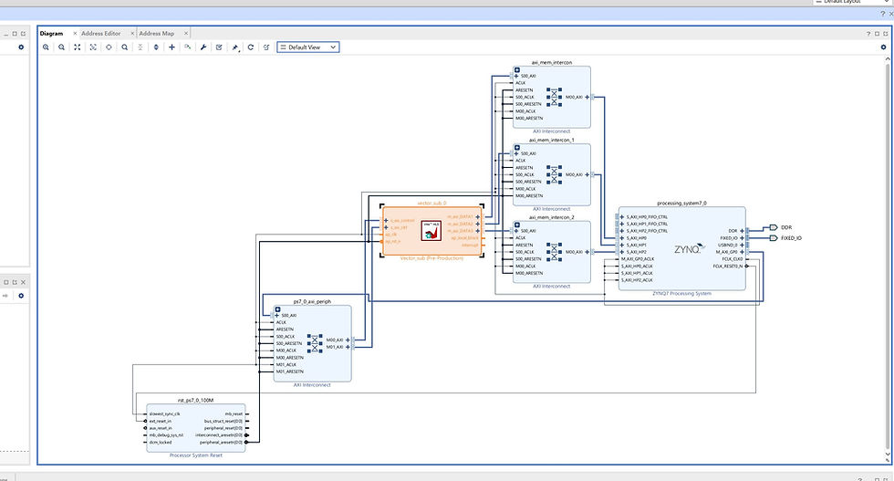
Block Design of our IP
There is not much tutorial about DPR online. So I wrote one for anyone who is interested in this area.
